探索iOS开发中的消息传递机制

文章分类:公司动态 发布时间:2014-04-04 原文作者:tbkj 阅读( )

每个应用程序或多或少,都由一些松耦合的对象构成,这些对象彼此之间要想很好的完成任务,就需要进行消息传递。本文将介绍所有可用的消息传递机制,并通过 示例来介绍这些机制在苹果的Framework中如何使用,同时,还介绍了一些最佳实践建议,告诉你什么时机该选择使用什么机制。
  虽然这一期的主题是关于Foundation Framework的,不过本文中还介绍了一些超出Foundation Framework(KVO和Notification)范围的一些消息传递机制,另外还介绍了delegation,block和target- action。
  大多数情况下,消息传递该使用什么机制,是很明确的了,当然了,在某些情况下该使用什么机制并没有明确的答案,需要你亲自去尝试一下。
  本文中,会经常提及接收者[recipient]和发送者[sender]。在消息传递 机制中具体是什么意思,我们可以通过一个示例来解释:一个table view是发送者,而它的delegate就是接收者。Core Data managed object context是notification的发送者,而获取这些notification的主体则是接收者。一个滑块(slider)是action消息 的发送者,而在代码里面对应着实现这个action的responder就是接收者。对象中的某个属性支持KVO,那么谁修改这个值,谁就是发送者,对应 的观察者(observer)则是接收者。
  可用的机制
  首先我们来看看每种机制的具体特点。在下一节中,我会结合一个流程图来介绍如何在具体情况下,选择正确的消息传递机制。最后,将介绍一些来自苹果Framework中的示例,并会解释在某种确定情况下为什么要选择固定的机制。
  KVO
  KVO提供了这样一种机制:当对象中的某个属性值发生了改变,可以对这些值的观察者做出通知。KVO的实现包含在Foundation里面,基于 Foundation构建的许多Framework对KVO都有所依赖。要想了解更多关于如何使用KVO,可以阅读本期由Daniel写的的KVO和KVC文章。
  如果对某个对象中值的改变情况感兴趣,那么可以使用KVO消息传递机制。这里有两个要求,首先,接收者(会接收到值发生改变的消息)必须知道发送者 (值将发生改变的那个对象)。另外,接收者同样还需要知道发送者的生命周期,因为在销毁发送者对象之前,需要取消观察者的注册。如果这两个要求都满足了, 消息传递过程中可以是1对多(多个观察者可以注册某个对象中的值)。
  如果计划在Core Data对象上使用KVO,需要知道这跟一般的KVO使用方法有点不同。那就是必须结合Core Data的故障机制(faulting mechanism),一旦core data出现了故障,它将会触发其属性对应的观察者(即使这些属性值没有发生改变)。
  Notification
  在不相关的两部分代码中要想进行消息传递,通知(notifacation)是非常好的一种机制,它可以对消息进行广播。特别是想要传递丰富的信息,并且不一定指望有谁对此消息关心。
  通知可以用来发送任意的消息,甚至包含一个userInfo字典,或者是NSNotifacation的一个子类。通知的独特之处就在于发送者和接 收者双方并不需要相互知道。这样就可以在非常松耦合的模块间进行消息的传递。记住,这种消息传递机制是单向的,作为接收者是不可以回复消息的。
  delegation
  在苹果的Framework中,delegation模式被广泛的只用着。delegation允许我们定制某个对象的行为,并且可以收到某些确定 的事件。为了使用delegation模式,消息的发送者需要知道消息的接收者(delegate),反过来就不用了。这里的发送者和接收者是比较松耦合 的,因为发送者只知道它的delegate是遵循某个特定的协议。
  delegate协议可以定义任意的方法,因此你可以准确的定义出你所需要的类型。你可以用函数参数的形式来处理消息内容,delegate还可以 通过返回值的形式给发送者做出回应。如果只需要在相对接近的两个模块之间进行消息传递,那么Delegation是一种非常灵活和直接方式。
  不过,过渡使用delegation也有一定的风险,如果两个对象的耦合程度比较紧密,相互之间不能独立存在,那么此时就没有必要使用 delegate协议了,针对这种情况,对象之间可以知道相互间的类型,进而直接进行消息传递。例如UICollectionViewLayout和 NSURLSessionConfiguration。
  block
  Block相对来说,是一种比较新的技术,它首次出现是在OS X 10.6和iOS 4中。一般情况下,block可以满足用delegation实现的消息传递机制。不过这两种机制都有各自的需求和优势。
  当不考虑使用block时,一般主要是考虑到block极易引起retain环。如果发送者需要reatain block,而又不能确保这个引用什么时候被nil,这样就会发生潜在的retain环。
  假设我们想要实现一个table view,使用block替代delegate,来当做selection的回调,如下:
  self.myTableView.selectionHandler = ^void(NSIndexPath *selectedIndexPath) { // handle selection ... };
  上面代码的问题在于self retain了table view,而table view为了之后能够使用block,进而 retain了block。而table view又不能把这个引用nil掉,因为它不知道什么时候不在需要这个block了。如果我们保证不了可以打破这个retain环,而我们又需要 retain发送者,此时block不是好的选择。
  NSOperation就可以很好的使用block,因为它能再某个时机打破retain环:
  self.queue = [[NSOperationQueue alloc] init]; MyOperation *operation = [[MyOperation alloc] init]; operation.completionBlock = ^{ [self finishedOperation]; }; [self.queue addOperation:operation];
  乍一看这似乎是一个retain环:self retain了queue,queue retain了operation,而operation retain了completion block,而completion blockretain了self。不过,在这里,将operation添加到queue时,会使operation在某个时机被执行,然后从queue 中remove掉(如果没有被执行,就会有大问题了)。一单queue移除了operation之后,retain环就被打破了。
  再来一个示例:这里实现了一个视频编码器的类,里面有一个名为encodeWithCompletionHandler:的方法。为了避免出现retain环,我们需要确保编码器这个对象能够在某个时机nil掉其对block的引用。其内部代码如下所示:
  @interface Encoder () @property (nonatomic, copy) void (^completionHandler)(); @end @implementation Encoder - (void)encodeWithCompletionHandler:(void (^)())handler { self.completionHandler = handler; // do the asynchronous processing... } // This one will be called once the job is done - (void)finishedEncoding { self.completionHandler(); self.completionHandler = nil; // <- Don't forget this! } @end
  在上面的代码中,一旦编码任务完成,就会调用complietion block,进而把引用nil掉。
  如果我们发送的消息属于一次性的(具体到某个方法的调用),由于这样可以打破潜在的retain环,那么使用block是非常不错的选择。另外,如 果为了让代码可读性更强,更有连贯性,那最好是使用block了。根据这个思路,block经常可以用于completion handler、error handler等。
  Target-Action
  Target-Action主要被用于响应用户界面事件时所需要传递的消息中。iOS中的UIControl和Mac中的 NSControl/NSCell都支持这种机制。Target-Action在消息的发送者和接收者之间建立了一个非常松散耦合。消息的接收者不知道发 送者,甚至消息的发送者不需要预先知道消息的接收者。如果target是nil,action会在响应链(responder chain)中被传递,知道找到某个能够响应该aciton的对象。在iOS中,每个控件都能关联多个target-action。
  基于target-action消息传递的机制有一个局限就是发送的消息不能携带自定义的payload。在Mac的action方法中,接收者总 是被放在第一个参数中。而在iOS中,可以选择性的将发送者和和触发action的事件作为参数。除此之外,没有别的办法可以对发送action消息内容 做控制。
  做出正确的选择
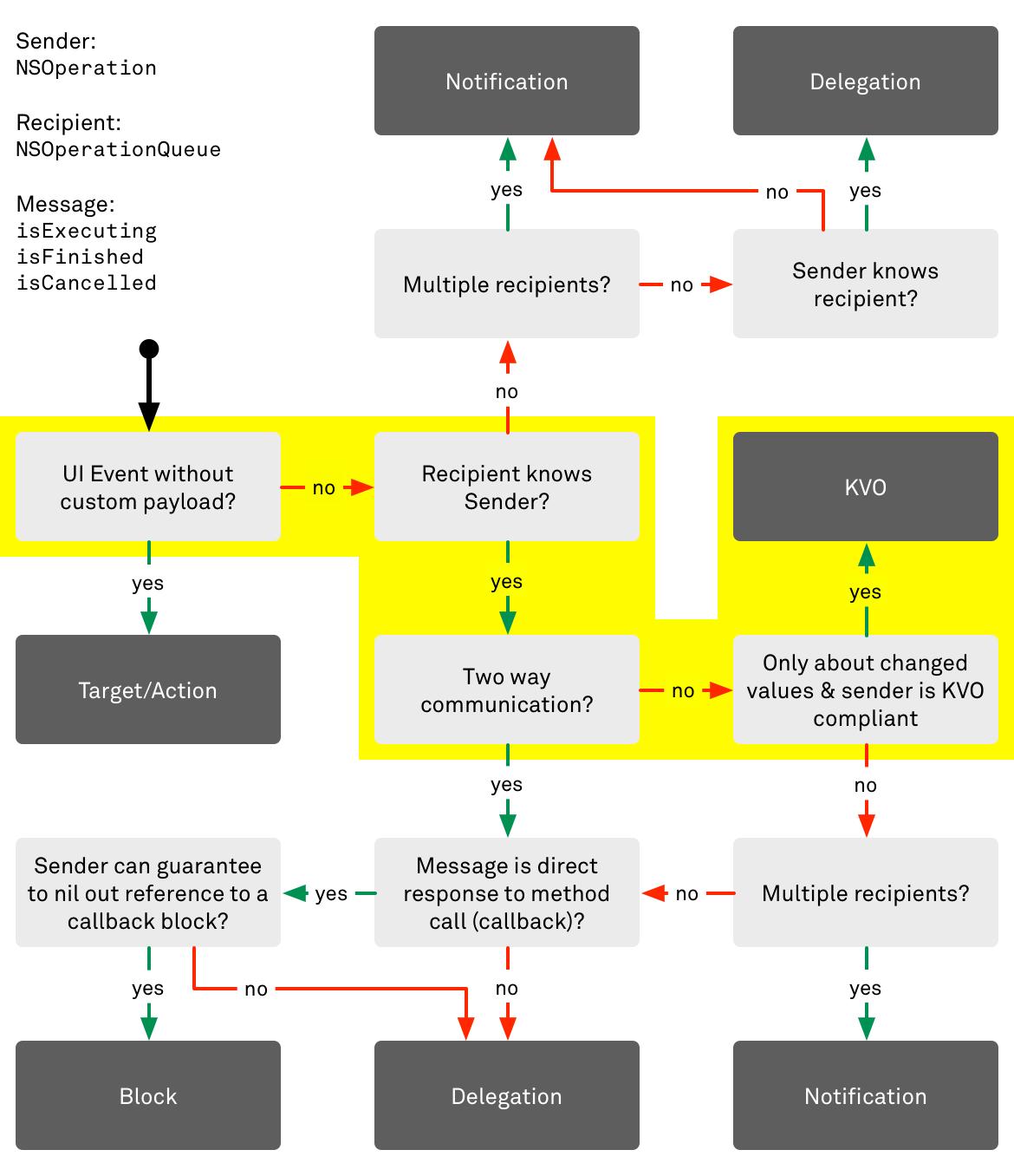
  根据上面讨论的结果,这里我画了一个流程图,来帮助我们何时使用什么消息传递机制做出更好的决定。忠告:流程图中的建议并非最终的答案;可能还有别的选项依然能实现目的。只不过大多数情况下此图可以引导你做出正确的决定。
  上图中,还有一些细节需要做更近一步的解释:
  上图中的有个盒子这样说到:sender is KVO compliant(发送者支持compliant)。这不仅以意味着当值发生改变时,发送者会发送KVO通知,并且观察者还需要知道发送者的生命周期。 如果发送者被存储在一个weak属性中,那么发送者有可能被nil掉,进而引起观察者发生leak。
  另外底部的一个盒子说到:message is direct response to method call(消息直接在方法的调用代码中响应)。也就是说处理消息的代码跟方法的调用代码处于相同的地方。
  最后,在左下角,处于一个决策问题的判断状态:sender can guarantee to nil out reference to block?(发送者能够确保nil掉到block的引用吗?),这实际上涉及到之前我们讨论到基于block 的APIs已经潜在的retain环。使用block时,如果发送者不能保证在某个实际能够把对block的引用nil掉,那么将会遇到retain环的 问题。
  Framework示例
  本节我们通过一些来自苹果Framework的示例,来看看在实际使用某种机制之前,苹果是处于何种原因做出选择的。
  KVO
  NSOperationQueue就是lion给了KVO来观察队列中operation状态属性的改变情况(isFinished, isExecuting, isCancelled)。当状态发生了改变,队列会受到一个KVO通知。为什么operationqueue要是用KVO呢?
  消息的接收者(operation queue)明确的知道发送者(opertation),以及通过retain来控制operation的生命周期。另外,在这种情况下,只需要单向的消 息传递机制。当然,如果这样考虑:如果operation queue只关心operation值的改变情况,可能还不足以说服大家使用KVO。但是我们至少可以这样理解:什么机制可以对值的改变进行消息传递呢。
  当然KVO也不是唯一的选择。我们可以这样设计:operation queue作为operation的delegate,operation会调用类似operationDidFinish: 或 operationDidBeginExecuting: 这样的方法,来将它的state传递给queue。这样一来,就不太方便了,因为operation需要将其state属性保存下来,一遍调用这些 delegate方法。另外,由于queue不能主动获取state信息,所以queue也必须保存着所有operation的state。
  Notifications
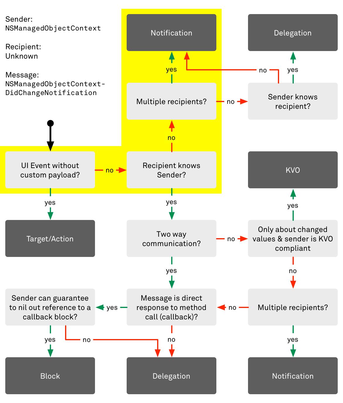
  Core Data使用notification来传递事件(例如一个managed object context内部的改变——NSManagedObjectContextDidChangeNotification)。
  change notification是由managed object context发出的,所以我们不能确定消息的接收者一定知道发送者。如果消息并不是一个UI事件,而有可能多个接收者对该消息感兴趣,并且消息的传递属 于单向(one-way communication channel),那么notification是最佳选择。
  Delegation
  Table view的delegate有多种功能,从accessory view的管理,到屏幕中cell显示的跟踪,都与delegate的功劳。例如,我们来看看 tableView:didSelectRowAtIndexPath: 方法。为什么要以delegate调用的方式来实现?而又为啥不用target-action方式?
  正如我们在流程图中看到的一样,使用target-action时,不能传递自定义的数据。而在选中table view的某个cell时,collection view不仅仅需要告诉我们有一个cell被选中了,还需要告诉我们是哪个cell被选中了(index path)。按照这样的一种思路,那么从流程图中可以看到应该使用delegation机制。
  如果消息传递中,不包含选中cell的index path,而是每当选中项改变时,我们主动去table view中获取到选中cell的相关信息,会怎样呢?其实这会非常的麻烦,因为这样一来,我们就必须记住当前选中项相关数据,以便获知被选中的cell。
  同理,虽然我们也可以通过观察table view中选中项的index paths属性值,当该值发生改变时,获得一个选中项改变的通知。不过,我们会遇到与上面同样的问题:不做任何记录的话,我们如何获知被选中项的相关信息。
  Blocks
  关于block的介绍,我们来看看[NSURLSession dataTaskWithURL:completionHandler:]吧。从URL loading system返回到调用者,这个过程具体是如何传递消息的呢?首先,作为这个API的调用者,我们知道消息的发送者,但是我们并没有retain这个发送 者。另外,这属于单向消息传递——直接调用dataTaskWithURL:方法。如果按照这样的思路对照着流程图,我们会发现应该使用基于block消 息传递的机制。
  还有其它可选的机制吗?当然有了,苹果自己的NSURLConnection就是最好的例子。NSURLConnection在block问世之前 就已经存在了,所以它并没有利用block进行消息传递,而是使用delegation机制。当block出现之后,苹果在 NSURLConnection中添加了sendAsynchronousRequest:queue:completionHandler:方法 (OSX 10.7 iOS 5),因此如果是简单的task,就不必在使用delegate了。
  在OS X 10.9 和 iOS 7中,苹果引入了一个非常modern的API:NSURLSession,其中使用block当做消息传递机制(NSURLSession仍然有一个delegate,不过是用于别的目的)。
  Target-Action
  Target-Action用的最明显的一个地方就是button(按钮)。button除了需要发送一个click事件以外,并不需要再发送别的信息了。所以Target-Action在用户界面事件传递过程中,是最佳的选择。
  如果taget已经明确指定了,那么action消息回直接发送给指定的对象。如果taget是nil,action消息会以冒泡的方式在响应链中查找一个能够处理该消息的对象。此时,我们拥有一种完全解耦的消息传递机制——发送者不需要知道接收者,以及其它一些信息。
  Target-Action非常适用于用户界面中的事件。目前也没有其它合适的消息传递机制能够提供同样的功能。虽然notification最接 近这种在发送者和接收者解耦关系,但是target-action可以用于响应链(responder chain)——只有一个对象获得action并作出响应,并且action可以在响应链中传递,直到遇到能够响应该action的对象。
  小结
  首次接触这些机制,感觉它们都能用于两个对象间的消息传递。但是仔细琢磨一番,会发现它们各自有其需求和功能。
  文中给出的决策流程图可以为我们选择使用何种机制提供参考,不过图中给出的方案并不是最终答案,好多地方还需要亲自去实践。
原文来自:tbkj